Education
-
Pasundan UniversityInformatics Engineering • GPA 3.72/4.00 • 2021–2025
Experience
-
PASUKAN AEROX — FounderOrganization Community Motocycle • 2022–2025
-
BANGKIT ACADEMY — MSIB Batch 6Cloud Computing • 2024
-
PT. YAMAHA MOTOR MANUFACTURING WEST JAVA FACTORYProduction Operator • 2017–2019
Interest & Expertise
- Fullstack Web Developer
- Front-End Web Developer
- Back-End Web Developer
Curriculum Vitae
Hardskill
- HTML
- Tailwind CSS
- Laravel
- PHP
- JavaScript
- Bootstrap
- MySQL
- Microsoft Word
- Authentication & Authorization
- MVC Architecture
- Manual Testing
- MySQL
Softskill
- Team Work
- Problem Solving
- Team Leadership
- Communication
- Communication
- Collaboration
- Discipline
- Attention to Detail
- Responsibility
Community Sponsorship
Web Application
A comprehensive web platform for motorcycle communities to manage sponsorship proposals, streamline submissions, and track status in real-time. Built with Laravel and TailwindCSS to provide a seamless experience for community administrators and sponsors alike.
Project Highlights
As the lead developer, I created a comprehensive sponsorship management system that simplifies the proposal process for motorcycle communities while providing powerful tools for sponsors.
Streamlined Workflow
End-to-end solution for creating, submitting, and tracking sponsorship proposals
Real-time Updates
Instant status notifications and progress tracking for all stakeholders
Responsive Design
Fully responsive interface that works seamlessly across all devices
Platform Screens
Dashboard Overview
Proposal Creation
Status Tracking
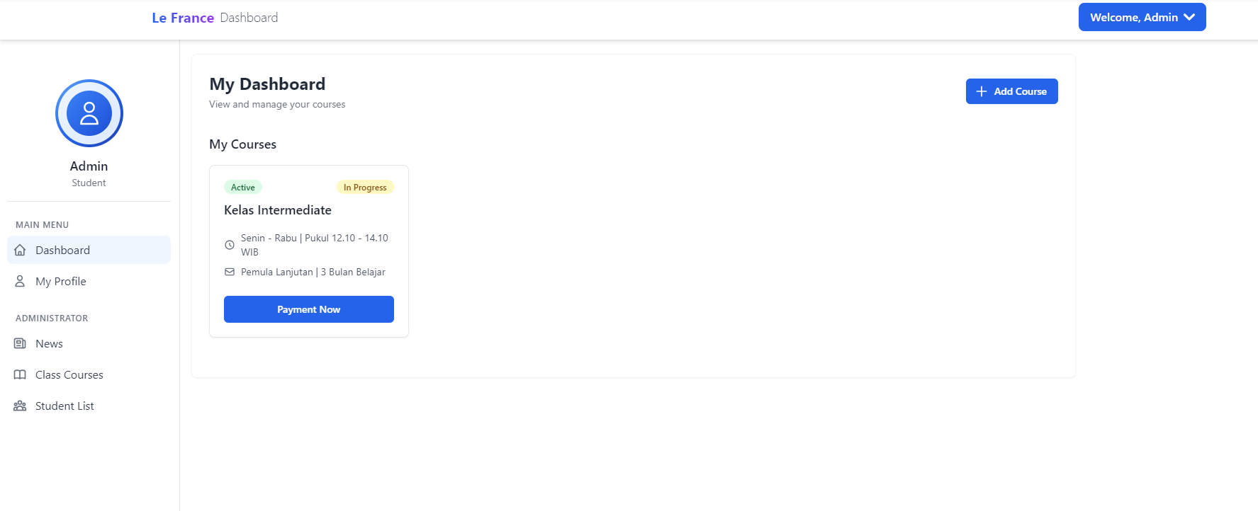
France Course
Web Platform
A modern e-learning platform for French language courses, featuring seamless course enrollment and secure payment processing. Built with Laravel and TailwindCSS for optimal performance and user experience.
Project Overview
As the lead full-stack developer, I built a comprehensive e-learning platform for French language courses with a focus on user experience and seamless payment integration.
Full-Stack Development
Built with Laravel and TailwindCSS for a responsive and modern interface
Secure Payments
Integrated third-party payment gateway for course enrollments
Quality Assurance
Implemented blackbox testing to ensure application reliability
Project Screenshots
Course Dashboard
Courses Interface
Progress Tracking




